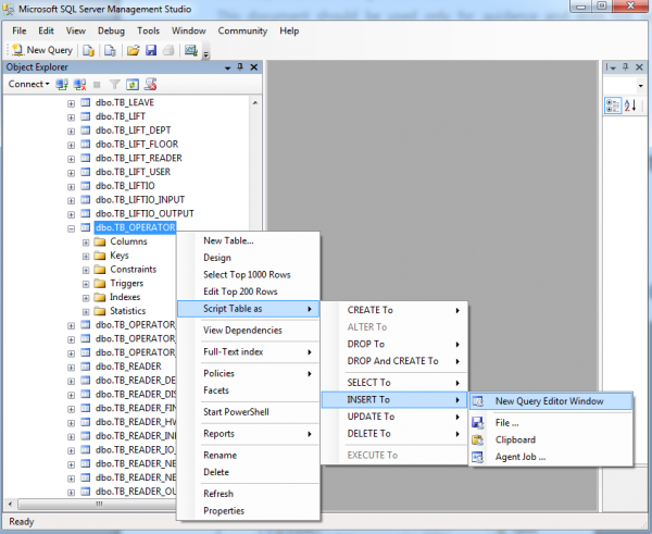
Old revisions Add to book Export to PDF Fold/unfold all Book Creator Add this page to your book Book Creator Remove this page from your book Manage book (0 page(s)) Help BioStar 1, Admin, Password When you forgot the admin password to log in to BioStar Client When you forgot the password of your BioStar administrator account, you can create an additional account. This requires you to install SQL Server Management Studio Express. You can download it from the Microsoft website at http://www.microsoft.com/enus/download/details.aspx?id=8961. If you use different versions of MS SQL Database Server from the one installed by default during the BioStar installation or fail to install SQL Server Management Studio 2005 Express, please install SQL Server Management Studio Express that matches the version of your database server and your operating system. If your operating system is Windows 7, we recommend installing SQL Server Management Studio 2008 Express. Create an new administrator account 1. Run SQL Server Management Studio as administrator. 2. Find the BioStar database in Object Explorer. Expand the Tables item and right-click on dbo.TB_OPERATOR and click Script Table as > INSERT to > New Query Editor Window. 3. Insert an administrator account row into the TB_OPERATOR table, as shown in the figure below: This will create an administrator account whose ID is Suprema and password is Suprema. 1) Type the following query in the query editor: insert into tb_operator (sUserID, sPassword, nUserIdn, nPrivilegeIdn) values ('Suprema', '02A7CD2BCC125EB2023DA57117B42364', 0, 1); 2) Click Execute. 4. In Object Explorer, right-click on dbo.TB_OPERATOR and click Script Table as > SELECT to > New Query Editor Window. 5. Click Execute and you can find the newly created account in the result table. 6. Run BioStar Client and enter Suprema in the User ID and Password fields.